已由自定义 DPC 管理的设备可以迁移到 Android Device Policy (ADP),并利用 Android Management API。
前提条件
- 设备已由使用自定义 DPC 的 EMM 管理。
- 您的自定义 DPC 已与 AMAPI SDK 集成。
- 设备已注册 Google Play EMM API。
- 设备属于 Google Play 企业版账号集。
- 设备搭载 Android 9 或更高版本。
- 对于公司自有设备上的“工作资料”,设备必须搭载 Android 11 或更高版本。
在自定义 DPC 中与 AMAPI SDK 集成
迁移过程需要自定义 DPC 应用集成 AMAPI SDK。如需详细了解此库以及如何将其添加到应用中,请参阅 AMAPI SDK 集成指南。
迁移设备的步骤
- 设置要在设备迁移到 AMAPI 后由其使用的政策。为了提供最佳用户体验,这应与 DPC 已在设备上强制执行的政策相同。AMAPI 中的政策必须属于 Play EMM API 中设备已属的企业。请注意,给定企业在 AMAPI 和 Play EMM API 中的名称是相同的。
- 通过调用
enterprises.migrationTokens.create
为设备创建迁移令牌。 - 将此迁移令牌的
value
发送到您的自定义 DPC。 - 使用 Play EMM API 确保设备上已安装 Android Device Policy。
- 使用
DpcMigrationClientFactory
创建DpcMigrationClient
- 在
DpcMigrationClient
上,调用migrateDeviceManagementToAndroidManagementApi
方法。至此,迁移便完成了。 deviceState
会更改为ACTIVE
,并且您会通过 Pub/Sub 渠道收到STATUS_REPORT
消息。
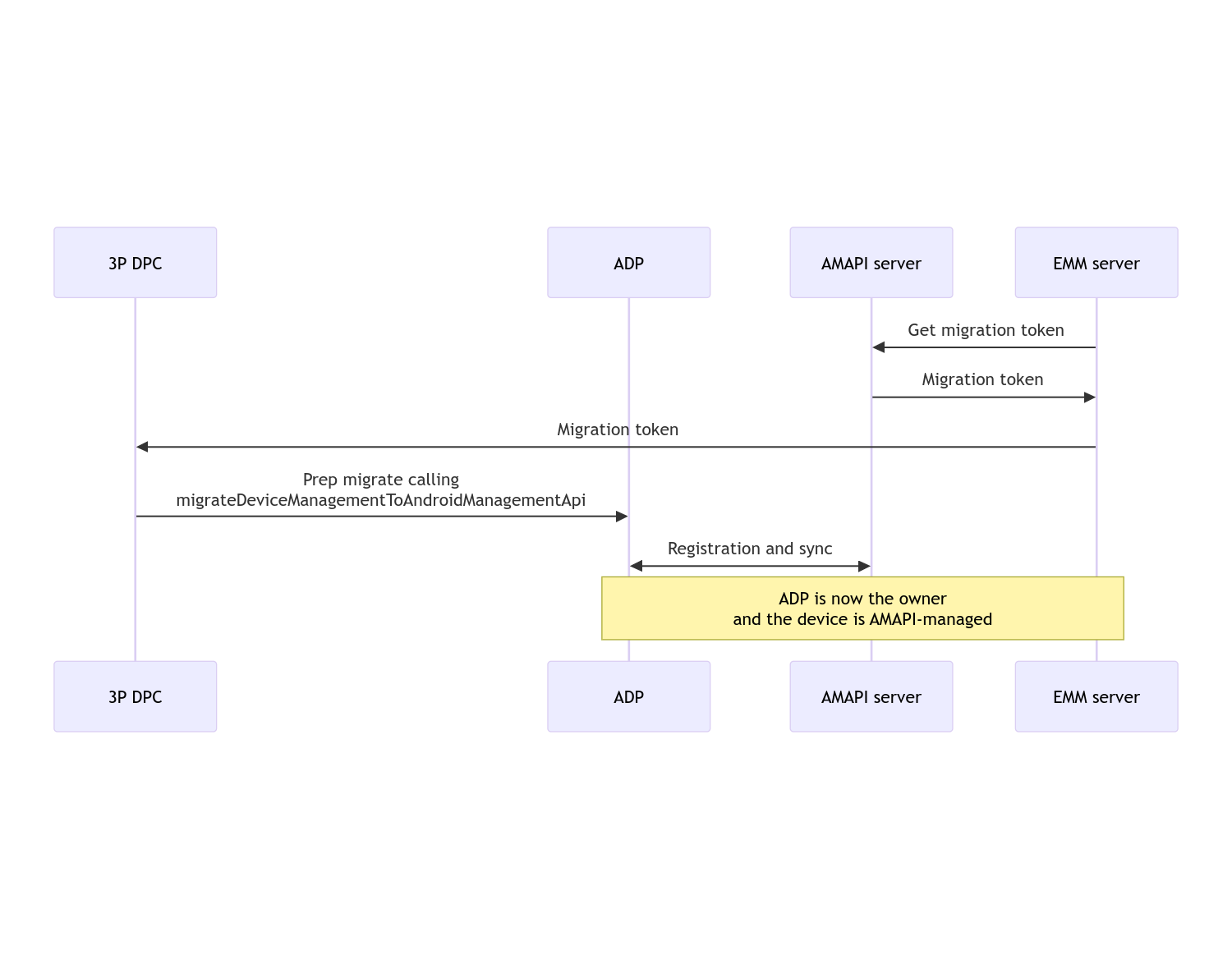
迁移完成后,发起调用的应用会失去设备所有者或资料所有者权限,因为这些权限会转移到 Android Device Policy。此过程可通过以下序列图表示:
注意:设备必须连接到互联网才能开始迁移。该流程旨在从迁移过程中应对网络断开连接问题,以便在设备所有者或资料所有者权限从 DPC 实际转移到 Android Device Policy 之前完成需要网络连接的关键操作。
迁移令牌
EMM 服务器会请求迁移令牌,以表明打算迁移由自定义 DPC 管理的特定设备。迁移令牌在迁移成功完成或到期之前均可使用。
自定义 DPC 集成
首先,您需要创建一个 DpcMigrationRequest
,并将令牌以及配置的 Wi-Fi 网络列表(如果有)传递给其构建器:
// Create a DpcMigrationRequest
DpcMigrationRequest request =
DpcMigrationRequest.builder()
.setMigrationToken(token)
.build();
然后,您可以使用 DpcMigrationClient
获取 migrateDeviceManagementToAndroidManagementApi
,并启动迁移流程:
// Create a DpcMigrationClient
DpcMigrationClient dpcMigrationClient = DpcMigrationClientFactory.create(context);
try {
// Use helper function to retrieve Admin component name
var adminComponentName = getAdminComponent(context);
ListenableFuture<DpcMigrationAttempt> futureAttempt =
dpcMigrationClient.migrateDeviceManagementToAndroidManagementApi(
new ComponentName(context, DpcMigrationNotificationReceiver.class),
adminComponentName,
request);
// handle futureAttempt
} catch (RuntimeException e) {
// send failure feedback: "Error: " + e
}
设置 NotificationReceiverService
并跟踪迁移
在自定义 DPC 中实现 NotificationReceiverService
。
迁移过程会通过 DpcMigrationAttempt
在设备上跟踪。
您可以直接使用 migrateDeviceManagementToAndroidManagementApi
返回的 ID,也可以使用 getMigrationAttempt
和 listMigrationAttempts
方法获取和列出迁移尝试。
// Passing an empty name, we retrieve the last attempt
var request = GetDpcMigrationAttemptRequest.builder().build();
var attempt = client.getMigrationAttempt(request);
您可以选择使用 NotificationReceiverService
设置 DpcMigrationListener
,以监听 DpcMigrationAttempt
的状态更新。
// DpcMigrationNotificationReceiver for callback handling
public class DpcMigrationNotificationReceiver extends NotificationReceiverService
implements DpcMigrationListener {
@Override
protected DpcMigrationListener getDpcMigrationListener() {
return this;
}
@Override
public void onMigrationStateChanged(DpcMigrationAttempt migrationAttempt) {
// send success feedback
}
}
处理 Wi-Fi 网络
如果有 Wi-Fi 网络由自定义 DPC 管理,则 AMAPI ONC 政策应与这些网络的配置匹配,以便 AMAPI 能够顺利开始管理这些网络。DPC 迁移与 Wi-Fi 管理的互动因管理模式而异。
完全托管设备和公司自有设备上的“工作资料”
在迁移期间,Android 设备政策会假定在政策中配置的任何 Wi-Fi 网络与设备上已配置的 Wi-Fi 网络具有相同的 SSID 和安全类型,即与匹配的已配置 Wi-Fi 网络完全相同。因此,在迁移后,通过自定义 DPC 配置的 Wi-Fi 网络会保持不变,直到相应网络的 ONC 政策发生变化为止。但是,如果在迁移后卸载自定义 DPC,则系统会自动移除由自定义 DPC 配置的 Wi-Fi 网络。Android 设备政策会继续强制执行政策,如果政策中配置了其中任何网络,系统会照常添加政策中配置的网络。
个人设备上的工作资料
出于技术原因,Android Device Policy 需要通过自定义 DPC 移除由自定义 DPC 配置的 Wi-Fi 网络,才能开始管理这些 Wi-Fi 网络。AMAPI SDK 会处理此问题,并在将所有权从自定义 DPC 转移到 Android 设备政策之前移除此类 Wi-Fi 网络,但它要求自定义 DPC 在 DpcMigrationRequest
中传递有关这些网络的信息。迁移后,系统会正常添加在政策中配置的网络,因此建议您也应在政策中配置自定义 DPC 添加的网络。
请注意以下几点:
- 如果活跃网络是由自定义 DPC 配置的 Wi-Fi 网络,则设备可能会在迁移期间短暂离线。
DpcMigrationRequest
中应仅传递由自定义 DPC 配置的 Wi-Fi 网络,否则,如果 AMAPI SDK 无法移除网络(例如用户添加的 Wi-Fi 网络),则迁移会失败。- 只有当自定义 DPC 是个人所有设备上的资料所有者时,才应在
DpcMigrationRequest
中传递 Wi-Fi 网络,否则迁移会失败。 - 出于技术原因,Android 12 是一个例外情况,系统会忽略在
DpcMigrationRequest
中传入的网络,并自动移除由自定义 DPC 配置的所有 Wi-Fi 网络。此外,自定义 DPC 必须在 Android 12 上拥有个人自有设备上工作资料的ACCESS_WIFI_STATE
权限,否则迁移将会失败。
注意事项
以下是与此功能相关的一些注意事项。
企业专用 ID
对于 Android 12 及更高版本上的工作资料,可通过 DevicePolicyManager.getEnrollmentSpecificId
访问的企业专用 ID 在迁移时不会更改。不过,如果在设备上重新创建由 Android Device Policy 管理的工作资料(例如在删除之前的工作资料或将设备恢复出厂设置后),此时企业专用 ID 将会更改。
完全托管设备中的工作资料
搭载 Android 9 或 10 且设有工作资料的全托管式设备不支持此功能。不得尝试迁移此类设备,并且无论是否引发错误,此类设备都不支持 DPC 迁移。