Os dispositivos já gerenciados pelo seu DPC personalizado podem ser migrados para o Android Device Policy (ADP) e aproveitar a API Android Management.
Pré-requisitos
- O dispositivo já é gerenciado pelo seu EMM com um DPC personalizado.
- Seu DPC personalizado está integrado ao SDK da AMAPI.
- O dispositivo está registrado na API EMM do Google Play.
- O dispositivo pertence a um pacote de contas do Google Play gerenciado.
- O dispositivo usa o Android 9 ou uma versão mais recente.
- No caso de perfis de trabalho em dispositivos corporativos, o dispositivo precisa executar o Android 11 ou mais recente.
Integrar com o SDK da AMAPI no seu DPC personalizado
O processo de migração exige que o aplicativo DPC personalizado integre o SDK da AMAPI. Para mais informações sobre essa biblioteca e como adicioná-la ao seu aplicativo, consulte o guia de integração do SDK da AMAPI.
Etapas para migrar um dispositivo
- Configure uma política para ser usada pelo dispositivo depois que ele for migrado para a AMAPI. Para oferecer a melhor experiência do usuário, isso precisa ser equivalente à política já aplicada no dispositivo pelo seu DPC. A política na AMAPI precisa pertencer à mesma empresa a que o dispositivo já pertence na API EMM do Google Play. Uma determinada empresa tem o mesmo nome na AMAPI e na API EMM do Google Play.
- Crie um token de migração para o dispositivo chamando
enterprises.migrationTokens.create. - Envie o
valuedesse token de migração para seu DPC personalizado. - Verifique se o Android Device Policy está instalado no dispositivo usando a API Play EMM.
- Use
DpcMigrationClientFactorypara criar umDpcMigrationClient - No
DpcMigrationClient, chame o métodomigrateDeviceManagementToAndroidManagementApi. Isso conclui a migração. - O
deviceStatemuda paraACTIVE, e você vai receber uma mensagemSTATUS_REPORTpelo canal do Pub/Sub.
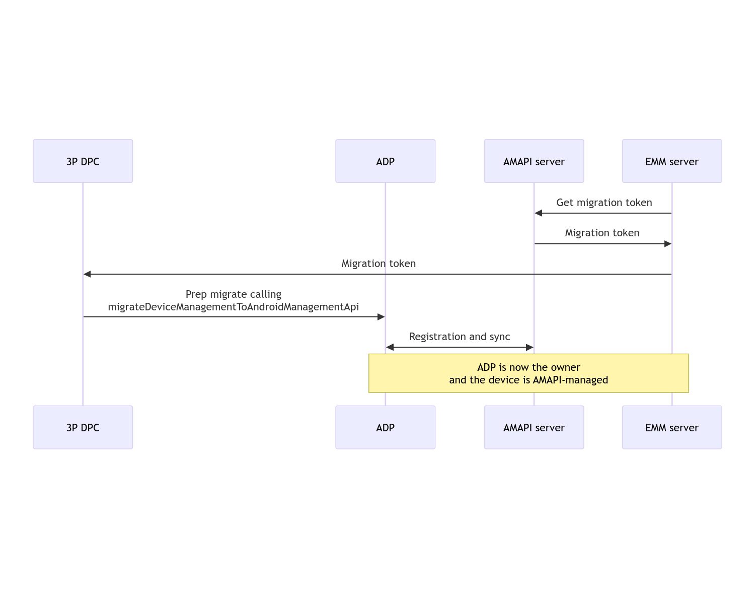
Quando a migração for concluída, o app de ligação vai perder os privilégios de proprietário do dispositivo ou do perfil, já que eles serão transferidos para o Android Device Policy. Esse processo pode ser representado pelo seguinte diagrama de sequência:

Observação:o dispositivo precisa estar conectado à Internet para iniciar a migração. O processo foi projetado para ser resiliente a desconexões de rede durante a migração, para que as principais operações que exigem conectividade de rede sejam feitas antes da transferência real dos direitos de proprietário do dispositivo ou do perfil do seu DPC para o Android Device Policy.
Token de migração
Um token de migração é solicitado pelo servidor EMM para sinalizar a intenção de migrar um dispositivo específico gerenciado por um DPC personalizado. Um token de migração pode ser usado até que a migração seja concluída ou expire.
Integração personalizada de DPC
Primeiro, crie um DpcMigrationRequest, transmitindo o token e, se necessário, a lista de redes Wi-Fi configuradas para o builder:
// Create a DpcMigrationRequest
DpcMigrationRequest request =
DpcMigrationRequest.builder()
.setMigrationToken(token)
.build();
Em seguida, use um DpcMigrationClient e inicie o processo de migração com migrateDeviceManagementToAndroidManagementApi:
// Create a DpcMigrationClient
DpcMigrationClient dpcMigrationClient = DpcMigrationClientFactory.create(context);
try {
// Use helper function to retrieve Admin component name
var adminComponentName = getAdminComponent(context);
ListenableFuture<DpcMigrationAttempt> futureAttempt =
dpcMigrationClient.migrateDeviceManagementToAndroidManagementApi(
new ComponentName(context, DpcMigrationNotificationReceiver.class),
adminComponentName,
request);
// handle futureAttempt
} catch (RuntimeException e) {
// send failure feedback: "Error: " + e
}
Configurar um NotificationReceiverService e acompanhar a migração
Implemente um NotificationReceiverService
no seu DPC personalizado.
O processo de migração é rastreado no dispositivo por um
DpcMigrationAttempt.
Você pode usar diretamente o valor retornado por
migrateDeviceManagementToAndroidManagementApi ou usar os métodos
getMigrationAttempt e
listMigrationAttempts para receber e listar
tentativas de migração.
// Passing an empty name, we retrieve the last attempt
var request = GetDpcMigrationAttemptRequest.builder().build();
var attempt = client.getMigrationAttempt(request);
Você também pode configurar um DpcMigrationListener usando
seu NotificationReceiverService para ouvir
atualizações de status do DpcMigrationAttempt.
// DpcMigrationNotificationReceiver for callback handling
public class DpcMigrationNotificationReceiver extends NotificationReceiverService
implements DpcMigrationListener {
@Override
protected DpcMigrationListener getDpcMigrationListener() {
return this;
}
@Override
public void onMigrationStateChanged(DpcMigrationAttempt migrationAttempt) {
// send success feedback
}
}
Gerenciar redes Wi-Fi
Se houver redes Wi-Fi gerenciadas pela DPC personalizada, a política ONC da AMAPI precisará corresponder às configurações dessas redes para que a AMAPI comece a gerenciá-las sem problemas. A interação da migração do DPC com o gerenciamento de Wi-Fi varia de acordo com o modo de gerenciamento.
Dispositivos totalmente gerenciados e perfis de trabalho em dispositivos da empresa
Durante a migração, o Android Device Policy pressupõe que qualquer rede Wi-Fi configurada na política com o mesmo SSID e tipo de segurança de uma rede Wi-Fi configurada no dispositivo é idêntica à rede Wi-Fi configurada correspondente. Portanto, as redes Wi-Fi configuradas pelo DPC personalizado não são afetadas após a migração até que haja uma mudança na política de ONC correspondente à rede. No entanto, se a DPC personalizada for desinstalada após a migração, as redes Wi-Fi configuradas por ela serão removidas automaticamente. A Política de dispositivo Android continua aplicando a política e, se alguma dessas redes estiver configurada na política, elas serão adicionadas como de costume.
Perfil de trabalho em um dispositivo pessoal
Por motivos técnicos, as redes Wi-Fi configuradas pelo DPC personalizado precisam ser
removidas pelo DPC personalizado para que o Android Device Policy comece a gerenciar essas
redes Wi-Fi. O SDK da AMAPI cuida disso e remove essas redes Wi-Fi antes de transferir a propriedade do DPC personalizado para o Android Device Policy, mas exige que o DPC personalizado transmita informações sobre essas redes em DpcMigrationRequest. Após a migração, as redes
configuradas na política serão adicionadas normalmente. Por isso, recomendamos que as
redes adicionadas pelo DPC personalizado também sejam configuradas na política.
Há alguns pontos importantes que você precisa considerar:
- Se a rede ativa for uma rede Wi-Fi configurada por uma DPC personalizada, o dispositivo poderá ficar off-line brevemente durante a migração.
- Somente as redes Wi-Fi configuradas pelo DPC personalizado devem ser transmitidas em
DpcMigrationRequest. Caso contrário, a migração vai falhar se uma rede não puder ser removida pelo SDK da AMAPI (por exemplo, uma rede Wi-Fi adicionada pelo usuário). - As redes Wi-Fi só devem ser transmitidas em
DpcMigrationRequestquando o DPC personalizado for um proprietário do perfil em um dispositivo pessoal. Caso contrário, a migração vai falhar. - Por motivos técnicos, o Android 12 é um caso excepcional em que as redes transmitidas em
DpcMigrationRequestsão ignoradas e todas as redes Wi-Fi configuradas pelo DPC personalizado são removidas automaticamente. Além disso, é necessário que o DPC personalizado tenha a permissãoACCESS_WIFI_STATEno Android 12 para perfis de trabalho em dispositivos pessoais. Caso contrário, a migração vai falhar.
Advertências
Confira algumas observações relacionadas a esse recurso.
ID específico da empresa
Para perfis de trabalho no Android 12 e versões mais recentes, o ID específico da empresa, que pode ser acessado em DevicePolicyManager.getEnrollmentSpecificId, não muda no momento da migração. No entanto, se um perfil de trabalho gerenciado
pela Política de dispositivo Android for criado novamente no dispositivo (por exemplo, depois de
excluir o anterior ou após a redefinição de fábrica do dispositivo), o
ID específico da empresa vai mudar nesse momento.
Perfis de trabalho em dispositivos totalmente gerenciados
Esse recurso não está disponível em dispositivos totalmente gerenciados com um perfil de trabalho executando o Android 9 ou 10. Não tente migrar esses dispositivos. Independente de um erro ser gerado, eles não são compatíveis com a migração da DPC.
Comando RESET_PASSWORD
Se o dispositivo tiver uma senha de tela de bloqueio, o comando RESET_PASSWORD
só será concluído depois que o usuário confirmar as credenciais
(por exemplo, inserir novamente o PIN) após a migração. Se o dispositivo não tiver uma senha de bloqueio
de tela, o comando RESET_PASSWORD poderá ser usado logo após a
migração.